MCP开发原理

1. MCP Server开发

1.1. 注意事项

  • 使用stdio作为transport layer的时候,不要进行任何控制台输出

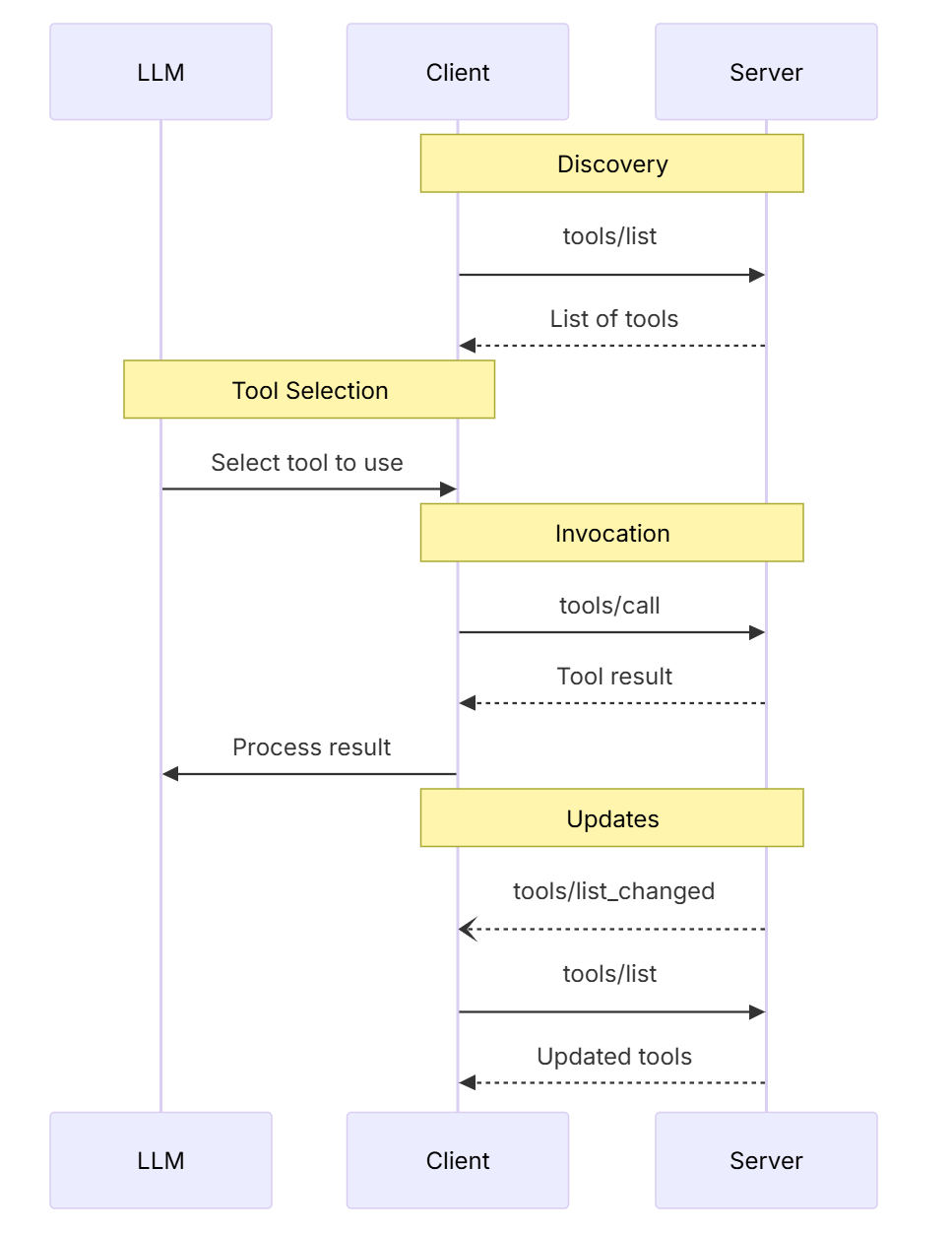
1.2. 交互过程

image.png
INITIALIZE = "initialize"

  • 协商协议版本
  • primitives支持情况,如tools、resources、prompts等features
  • 是否支持notifications

LIST_TOOLS = "tools/list"

  • 用于获取可用工具的列表
  • 客户端调用此方法来发现服务端提供了哪些工具
  • 返回工具的名称、描述、参数定义等元数据信息

CALL_TOOL = "tools/call"

  • 执行具体的工具调用
  • 客户端通过此方法调用特定工具,传递必要的参数
  • 服务端执行工具逻辑并返回结果

PING = "ping"

  • 连接保活和健康检查
  • 用于测试连接是否正常,服务端是否响应
  • 通常返回简单的确认消息
    这些方法构成了MCP协议的基础通信框架,使得AI模型能够动态发现和调用外部工具,实现功能扩展。典型的交互流程是:初始化 → 列出工具 → 调用工具,期间穿插ping检查连接状态,更多信息可以参考https://modelcontextprotocol.io/docs/learn/architecture

1.3. 标准错误码

enum ErrorCode {
  // Standard JSON-RPC error codes
  ParseError = -32700,
  InvalidRequest = -32600,
  MethodNotFound = -32601,
  InvalidParams = -32602,
  InternalError = -32603,
}

SDKs and applications can define their own error codes above -32000.

1.4. tools发现

tool/list的响应需要包含以下关键部分

  • name: A unique identifier for the tool within the server’s namespace. This serves as the primary key for tool execution and should be URI-like for better namespacing (e.g., com.example.calculator/arithmetic rather than just calculate)
  • title: A human-readable display name for the tool that clients can show to users
  • description: Detailed explanation of what the tool does and when to use it
  • inputSchema: A JSON Schema that defines the expected input parameters, enabling type validation and providing clear documentation about required and optional parameters
    AI应用从所有已连接的MCP服务器中获取可用工具,并将它们整合到一个统一的工具注册表中,供语言模型访问。这使得大语言模型(LLM)能够了解自己可以执行哪些操作,并在对话过程中自动生成相应的工具调用指令。
# Pseudo-code using MCP Python SDK patterns
available_tools = []
for session in app.mcp_server_sessions():
    tools_response = await session.list_tools()
    available_tools.extend(tools_response.tools)
conversation.register_available_tools(available_tools)

1.5. 官方weather示例

完整代码

1.5.1. 辅助函数

  1. 调用天气API接口
  2. 格式化alert输出
async def make_nws_request(url: str) -> dict[str, Any] | None:
    """Make a request to the NWS API with proper error handling."""
    headers = {
        "User-Agent": USER_AGENT,
        "Accept": "application/geo+json"
    }
    async with httpx.AsyncClient() as client:
        try:
            response = await client.get(url, headers=headers, timeout=30.0)
            response.raise_for_status()
            return response.json()
        except Exception:
            return None

def format_alert(feature: dict) -> str:
    """Format an alert feature into a readable string."""
    props = feature["properties"]
    return f"""
Event: {props.get('event', 'Unknown')}
Area: {props.get('areaDesc', 'Unknown')}
Severity: {props.get('severity', 'Unknown')}
Description: {props.get('description', 'No description available')}
Instructions: {props.get('instruction', 'No specific instructions provided')}
"""

1.5.2. tools实现

@mcp.tool()
async def get_alerts(state: str) -> str:
    """Get weather alerts for a US state.

    Args:
        state: Two-letter US state code (e.g. CA, NY)
    """
    url = f"{NWS_API_BASE}/alerts/active/area/{state}"
    data = await make_nws_request(url)

    if not data or "features" not in data:
        return "Unable to fetch alerts or no alerts found."

    if not data["features"]:
        return "No active alerts for this state."

    alerts = [format_alert(feature) for feature in data["features"]]
    return "\n---\n".join(alerts)

@mcp.tool()
async def get_forecast(latitude: float, longitude: float) -> str:
    """Get weather forecast for a location.

    Args:
        latitude: Latitude of the location
        longitude: Longitude of the location
    """
    # First get the forecast grid endpoint
    points_url = f"{NWS_API_BASE}/points/{latitude},{longitude}"
    points_data = await make_nws_request(points_url)

    if not points_data:
        return "Unable to fetch forecast data for this location."

    # Get the forecast URL from the points response
    forecast_url = points_data["properties"]["forecast"]
    forecast_data = await make_nws_request(forecast_url)

    if not forecast_data:
        return "Unable to fetch detailed forecast."

    # Format the periods into a readable forecast
    periods = forecast_data["properties"]["periods"]
    forecasts = []
    for period in periods[:5]:  # Only show next 5 periods
        forecast = f"""
{period['name']}:
Temperature: {period['temperature']}°{period['temperatureUnit']}
Wind: {period['windSpeed']} {period['windDirection']}
Forecast: {period['detailedForecast']}
"""
        forecasts.append(forecast)

    return "\n---\n".join(forecasts)

1.5.3. mcp配置

{
  "mcpServers": {
    "weather": {
      "command": "uv",
      "args": [
        "--directory",
        "D:\\workspace\\proj\\weather",
        "run",
        "weather.py"
      ]
    }
  }
}

1.6. 交互过程

image.png

  1. The client(Claude desktop) sends your question to Claude
  2. Claude analyzes the available tools and decides which one(s) to use
  3. The client executes the chosen tool(s) through the MCP server
  4. The results are sent back to Claude
  5. Claude formulates a natural language response
  6. The response is displayed to you!

2. MCP Client开发

2.1. 官网client示例

2.2. 交互过程

  1. The client gets the list of available tools from the server
  2. Your query is sent to Claude along with tool descriptions
  3. Claude decides which tools (if any) to use
  4. The client executes any requested tool calls through the server
  5. Results are sent back to Claude
  6. Claude provides a natural language response
  7. The response is displayed to you

3. ref

  1. https://github.com/liaokongVFX/MCP-Chinese-Getting-Started-Guide
  2. https://modelcontextprotocol.io/docs/concepts/architecture#python

评论