Webauthn
在数字时代,密码已成为我们日常生活和在线活动中不可或缺的一部分。尽管互联网已经发展了20多年,许多方面都有了巨大的改进,但只有密码,还是20年前的用法。更准确的说,它的用户体验比 20 年前更差了。
- 密码的强度现在要求越来越高,一般不能少于8个字符,还要包括特殊符号。
- 除了密码,通常还有其他验证(短信、图片识别、OTP 一次性密码等等)。
- 为了避免被一锅端,我们还要为不同网站设置不同密码,在互联网如此发达的今天,要记住如此多的密码,属实有点困难
然而,即使变得如此麻烦,依然不能杜绝密码被盗、被破解、被钓鱼的风险。为了解决这些问题,WebAuthn应运而生。
1. WebAuthn简介
WebAuthn,全称Web Authentication,是由FIDO 联盟(Fast IDentity Online Alliance)和 W3C(World Wide Web Consortium)联合制定的一套新的身份认证标准,旨在为网络身份验证提供一种更强大、更安全的方式,使用户能够使用他们的设备(如手机、USB 密钥或生物识别器)来进行身份验证,而无需使用密码。该标准于2019 年3月4日正式成为 W3C 的推荐标准。目前主流的浏览器已经支持 WebAuthn,包括 Chrome、Firefox、Edge 和 Safari,更详细的支持情况可以通过https://webauthn.me/browser-support 查看。
注:FIDO联盟是一个非营利性组织,由Google、微软、苹果、三星、高通、芯片厂商、支付公司、银行、电信运营商、认证公司等组成,旨在为用户提供更安全、更简单的身份验证体验。_
2. WebAuthn的工作原理
WebAuthn的原理并不复杂,它的核心是基于非对称的加密技术。在WebAuthn中,用户的身份认证是通过公钥和私钥来实现的。这很像我们平常使用配置了公私钥的SSH登录服务器的过程,只不过WebAuthn 是在浏览器中实现的。
3. WebAuthn的组成部分
WebAuthn由以下三个组成部分组成:
- 用户代理(User Agent):用户代理是指浏览器或者其他支持WebAuthn的客户端,它负责与用户进行交互,收集用户的身份认证信息,并将其发送给服务器。
- 身份验证器(Authenticator):身份验证器是指用于生成公钥和私钥的设备,如手机、USB密钥或生物识别器。Windows Hello和macOS的Touch ID也都是常见的身份验证器。
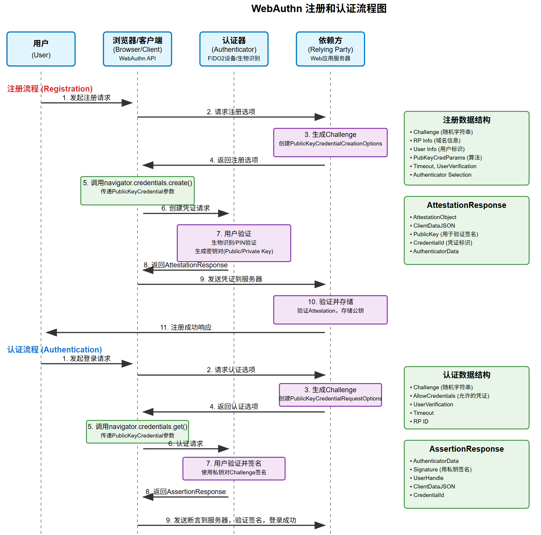
- Relying Party:Relying Party 是指需要进行身份认证的网站或应用程序,它负责生成挑战(Challenge)并将其发送给用户代理,然后验证用户代理发送的签名结果。
上述三者在两个不同的用例(注册和认证)中协同工作,如下图所示。图中的各个实体之间的所有通信都由用户代理(通常是Web浏览器)处理。
4. WebAuthn API
涉及到两个主要的 API:
navigator.credentials.create():用于在注册阶段生成公钥和私钥navigator.credentials.get():用于在认证阶段对服务端的挑战(Challenge)进行签名